
윈도우에서 작업을 하고나서 파일을 지울 때면 가끔씩 위와 같은 창을 만나게 된다. 이미 관련된 프로그램들을 다 닫았는데 자꾸 안지워진다. 재부팅을 하면 지워진다. 분명히 뭔가가 저 파일 또는 폴더를 잡고 안놔주는 것 같은데 불친절한 윈도우는 그게 뭔지 당최 보여주질 않는다.
그냥 '폴더 또는 해당 폴더에 포함되어있는 파일이 다른 프로그램에서 열려 있으므로 작업을 완료할 수 없습니다' 라는 에러 메세지만 뱉을 뿐.
이것에 관해서 아주 깔끔하게 해결하는 방법이 있다. 바로 Microsoft에서 만든 Sysinternals 라는 개발자용 도구들을 이용하면 된다. Sysinternals는 여러 가지 기능을 하는 작은 프로그램들의 집합을 총칭하는 단어고, 이번에 사용할 Sysinternals의 프로그램은 Process Explorer 라는 것이다. 이 프로그램을 이용하면 어떤 프로그램이 해당 파일을 붙잡고 있는지를 손쉽게 확인할 수 있다. MS 공식 릴리즈라 바이러스같은 걱정은 안해도 된다. 다운로드는 아래 링크에서 할 수 있다.
docs.microsoft.com/en-us/sysinternals/downloads/process-explorer
Process Explorer - Windows Sysinternals
Find out what files, registry keys and other objects processes have open, which DLLs they have loaded, and more.
docs.microsoft.com
압축을 풀어보면 아마도 파일이 3개 나올 것이다. 본인은 아예 패키지로 되어있는 Sysinternals suite를 이전에 받아둔 적이 있어서 다음과 같이 보인다.

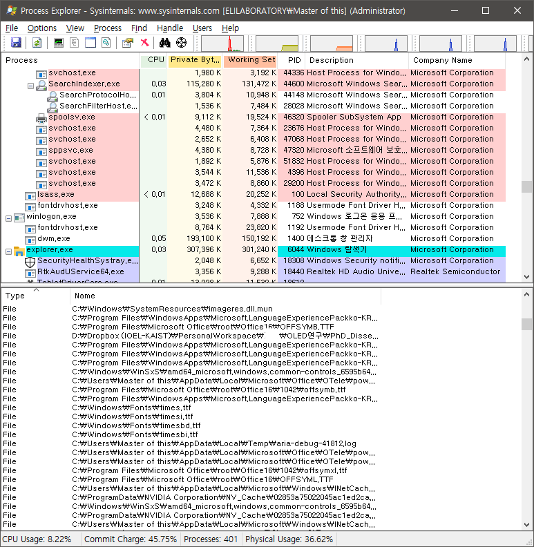
procexp64.exe를 마우스 우클릭을 해서 관리자 권한으로 실행한다. 그러면 아래와 같이 복잡한 창이 뜰 것이다. 당황할 필요 없고, 그냥 윈도우 기본 작업관리자보다 훨씬 자세히 보여준다고 생각하면 된다.

원래는 훨씬 많은 기능들을 포함하고 있지만, 이번 목표는 안지워지는 파일이나 폴더를 어떤 프로그램이 잡고있는지 찾을 것이기 때문에 생략하도록 한다. 그냥 이 상태에서 Ctrl + F 단축키를 눌러본다. 그러면 다음과 같이 뜬다.

여기에 문제가 생긴 파일명의 일부를 적는다. 본인은 Exporting from ppt 라는 폴더가 문제가 있었기 때문에 그걸 넣고 서치를 눌렀다. 약간의 시간이 걸리면 무슨 프로그램이 쓰고 있는지 아래와 같이 찾아준다.

프로세스 이름을 보니 파워포인트다. 파워포인트가 해당 폴더에 액세스를 더이상 하지 않더라도 붙잡고 안놔줘서 안꺼진 것이었다. 아... 논문작업 하느라 다른 ppt 띄워놨었는데... 하여간 파워포인트를 종료한 후 폴더를 지우니 잘 지워졌다.
이렇게 재부팅하지 않고 문제를 원리적으로 해결했다. 누군가에겐 도움이 되었길 바란다. 끝.
'IT > 문제해결' 카테고리의 다른 글
| 폴더창 파일 간격이 이상하게 넓어졌을 때 해결법 (0) | 2021.03.19 |
|---|---|
| ReaFir을 사용한 마이크 배경 노이즈 제거 (0) | 2021.03.14 |
| 실수로 하드 파티션 날렸을때 무료 데이터복구 프로그램(testdisk) 이용 (1) | 2020.11.01 |
| 갤럭시북 12.0 Book 설정 앱 없이 색감 문제 잠정 해결 (0) | 2020.08.14 |
| 윈도우 10 디펜더로 바이러스 검사시 cpu 100% 찍을때 해결법 (0) | 2020.07.14 |